✅AutoIt – Giải Pháp Tự Động Hóa Thông Minh, Tiết Kiệm Thời Gian Tối Đa
Trong thời đại công nghệ số, việc lặp đi lặp lại các thao tác trên máy tính không chỉ gây nhàm chán mà còn làm giảm hiệu suất làm việc. AutoIt ra đời như một trợ thủ đắc lực, giúp người dùng tự động hóa mọi thao tác trên Windows một cách chính xác, nhanh chóng và hiệu quả.

AutoIt là gì?
AutoIt là một phần mềm và ngôn ngữ kịch bản (script) chuyên dùng để tự động hóa các tác vụ trên hệ điều hành Windows. Phần mềm cho phép mô phỏng chuột, bàn phím, cửa sổ, hộp thoại, từ đó thực hiện các công việc lặp lại mà không cần sự can thiệp thủ công của người dùng.
AutoIt được sử dụng rộng rãi trong:
-
Tự động click game, auto skill, auto thao tác
-
Tự động cài đặt phần mềm
-
Tự động nhập liệu, xử lý file
-
Kiểm thử phần mềm (software testing)
-
Quản trị hệ thống, IT support
✅Công Dụng Nổi Bật Của AutoIt
1.Tiết kiệm thời gian và công sức
Chỉ cần viết một đoạn script, AutoIt có thể làm việc liên tục hàng giờ thay bạn.
2.Giảm sai sót thao tác thủ công
Mọi lệnh đều được thực thi chính xác theo kịch bản đã định sẵn.
3.Tăng năng suất làm việc
Phù hợp cho cá nhân, doanh nghiệp, kỹ thuật viên và cả game thủ.
4.Hoạt động ổn định, nhẹ máy
Dung lượng nhỏ, không chiếm nhiều tài nguyên hệ thống.
✅Những Tính Năng Chính Của AutoIt
1.Giả lập chuột & bàn phím
-
Click chuột trái/phải
-
Gõ phím, tổ hợp phím
-
Di chuyển chuột theo tọa độ màn hình
2.Quản lý cửa sổ ứng dụng
-
Mở, đóng, ẩn, hiện cửa sổ
-
Kiểm tra trạng thái chương trình đang chạy
3.Xử lý file & thư mục
-
Sao chép, xóa, đổi tên file
-
Tạo và chỉnh sửa thư mục tự động
4.Hỗ trợ GUI (Giao diện đồ họa)
-
Tạo phần mềm riêng với nút bấm, checkbox, textbox
-
Phù hợp để xây dựng tool auto chuyên nghiệp
5.Biên dịch script thành file .EXE
-
Dễ dàng chia sẻ
-
Không cần cài AutoIt trên máy khác
6.Hỗ trợ nhiều thư viện mở rộng
-
Điều khiển trình duyệt
-
Tương tác ứng dụng bên thứ ba
✅Hướng Dẫn Sử Dụng AutoIt Cơ Bản
Bước 1: Cài đặt AutoIt
-
Tải AutoIt từ trang chủ chính thức
-
Cài đặt nhanh gọn, không cần cấu hình phức tạp
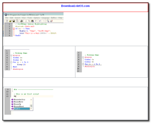
Bước 2: Viết script
Ví dụ đơn giản:
👉 Khi chạy, chương trình sẽ hiển thị một hộp thoại thông báo.
Bước 3: Chạy và kiểm tra
-
Nhấn Run Script
-
Kiểm tra kết quả hoạt động
Bước 4: Biên dịch thành file EXE (nếu cần)
-
Chuột phải → Compile Script
-
Sử dụng như một phần mềm độc lập
Nếu bạn đang tìm kiếm một công cụ tự động hóa mạnh mẽ, nhẹ, dễ dùng nhưng cực kỳ hiệu quả, thì AutoIt chính là lựa chọn hoàn hảo. Chỉ cần vài dòng lệnh, bạn đã có thể biến những thao tác phức tạp thành công việc tự động hoàn toàn.
AutoIt – Làm ít hơn, hiệu quả hơn!
Download CONSTRUCT 2– PHẦN MỀM LÀM GAME 2D KHÔNG CẦN BIẾT LẬP TRÌNH
14638 Lượt tải
Download AEdiX Suite– Bộ Công Cụ Chỉnh Sửa Hex Mạnh Mẽ
15369 Lượt tải
Download UltraEdit– Trình Soạn Thảo Văn Bản & Mã Nguồn Mạnh Mẽ
15069 Lượt tải
Download SciTE– Trình Soạn Thảo Mã Nguồn Nhẹ
16356 Lượt tải
Download OpenGL
5510 Lượt tải